https://www.hanumoka.net/2018/11/23/node-20181123-express-setting-sequelize/
Node Express에 sequelize를 이용해 mysql접속하기
들어가기Express 프로젝트에 sequelize(시퀄라이저)를 이용하여 로컬에 있는 mysql에 접속하는 예제를 정리해본다. 미리 로컬에 mysql을 설치하고, 스키마와 계정을 생성 해놨다. 테스트용 Express 프로젝
www.hanumoka.net
MySql에서 워크벤치로 테이블구성을 다 하고
코드에서 시퀄라이즈 연동을 하려니까 번거로웠다. 뿐만 아니라 타입이 일치한데 해당하는 테이블을 찾을 수 없다고 연결이 안돼서 답답했다. 찾아보니 역시 자동으로 구성된 테이블 코드를 짜주는 방법이 있었다!!
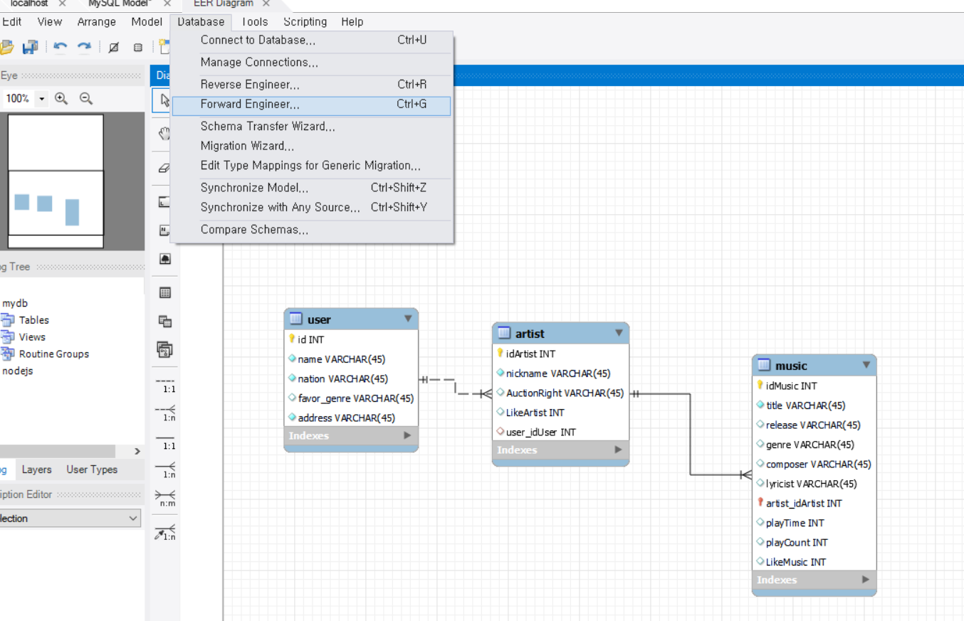
나는 EER 에서 다이어그램으로 테이블을 먼저 짰다.

그리고 Forward Enginner를 누르면
만든 다이어그램이 테이블로 생성이 된다. (Synchronize Model하면 기존에 있는 테이블을 수정하고 업데이트할 수 있다.)

이제 코드에서 만져보자
시퀄라이즈 세팅을 먼저 한다.
(npm i express
npm i -D nodemon
)
npm i sequelize //시퀄라이즈
npm i mysql2 //mysql과 시퀄라이즈를 이어주는 드라이버이다.
npm i sequelize-cli //시퀄라이즈 명령어를 실행하기 위한 패키지다
npx sequelize init //하면 기본 폴더가 생성된다.

이제 자동으로 db테이블 코드가져와주는
npm i sequelize-auto
를 깐다.
터미널에 명령어를 입력한다.
npx sequelize-auto -o "./models" -d nodejs -h "localhost" -u "root" -p "3306" -x "비밀번호" -e mysql
-o "경로"
-d "db 이름"
-h "url"->localhost
-u "root"
-p "port"
-x "password"
-e "mysql"

그럼 필요한 user, music,artist 코드가 자동으로 생긴다.
근데 문제는 코드가 좀 다르다 function이다.
내가 db구조 짤때 참고한 nodejs책에서는 class로 해서
안에 내용을 기존에 참고했던 식으로 바꿔줬다. 큰틀만 바꾸면 됨

그리고 init-model.js도 생겼는데
나는 index.js로 작업하고 잘모르겠고 구조도 바꿔줘서
주석처리했다.
대신 관계정의할 때 필요한 것들은 참고해서 넣었다.


수정한다음에 혹시몰라서
워크벤치에 있는 database를 삭제하고
npx sequelize db:create로 다시 db를 만들고
npm start 실행했다.

연결잘된다.
(
문제는 내가 원하는건 user랑 artist의 1대1관계인데
분명 user에 hasOne, artist에 belongsTo로 줬는데
왜 다이어그램을 뽑아보면 1대다로 나오는지 모르겠다....)
그리고 일대다에도 종류가 두개있어서 놀람
RDBMS의 관계 - Identifying & Non-Identifying Relationship 에 대하여
RDB에서 관계를 맺는데 있어서 식별관계(Identifying Relationship)와 비식별관계(Non-Identifying Reltationship)가 존재한다. 정확히는 RDBMS에서 나누는 관계가 아닌 ER Diagram 상에서 논리상 나누는 개념이..
jins-dev.tistory.com
이건그냥 공식문서 필요할때 보라고 넣어둠
https://sequelize.org/master/manual/legacy.html
Manual | Sequelize
Working with Legacy Tables While out of the box Sequelize will seem a bit opinionated it's easy to work legacy tables and forward proof your application by defining (otherwise generated) table and field names. Tables class User extends Model {} User.init({
sequelize.org
'웹 공부' 카테고리의 다른 글
| 브라우저 렌더링 과정 (우아한 tech 영상 정리함) (0) | 2022.05.26 |
|---|---|
| git 메뉴얼 정리함 (0) | 2022.05.18 |
| rollbackFailedOptional 문제 (0) | 2022.02.28 |
| 동적배열 slice개념 (go,append,슬라이스,배열) (0) | 2021.12.07 |
| printf와 println 차이 (0) | 2021.12.07 |